Forbindelse

databaseforbindelse [lukket]
Hvorfor er forbindelsen lukket? Hvordan kontrollerer jeg, om min DB er lukket? Hvad sker der, hvis DB-forbindelsen ikke er lukket? Hvordan lukker du e...
ERR_SSL_PROTOCOL_ERROR
Hvad betyder Err_ssl_protocol_error? Hvordan løser jeg fejlagtig SSL-protokolfejl? Hvordan kan du omgå dette websted, kan ikke give en sikker forbinde...
hvordan man øger forbindelsestiden
Hvordan øger du timeout? Hvordan indstiller jeg en forbindelsestimeout? Hvordan stopper jeg SSH-forbindelsestiming? Hvordan ændrer jeg SSH-timeout? Hv...
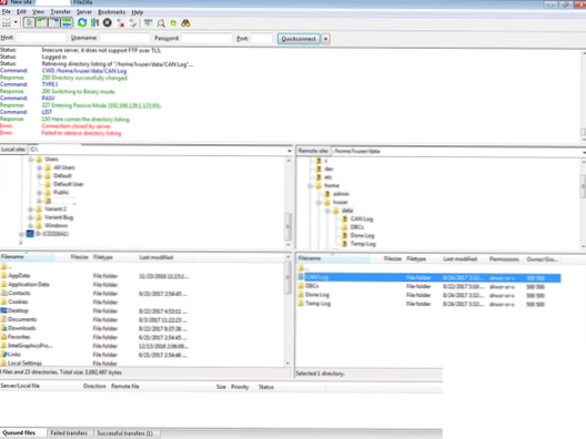
ftp ikke henter min bibliotek fil, nogen har løsning?
Hvordan løser jeg en fil, der ikke kunne hente katalogoversigten i Filezilla FTP? Hvordan løser jeg fejl i at hente en mappe? Kan ikke hente kataloget...
Fejl ved forsøg på at logge ind [lukket]
Hvordan løser jeg en lukket forbindelsesfejl? Hvad forårsager Err_connection_closed? Hvordan løser jeg Android-forbindelsen er lukket? Hvad er fejlfor...